VAT
ตามอัตราแลกเปลี่ยนเงิน



Devart dbForge Source Control for SQL Server Standard มันจัดเป็น โปรแกรมสำหรับผู้พัฒนาซอฟต์แวร์ (Developer Software) ในรูปแบบของส่วนเสริมที่เชื่อมต่อเข้ากับ SQL Server Management Studio (SSMS) โดยตรง เพื่อช่วยให้จัดการฐานข้อมูลภายใต้ระบบควบคุมเวอร์ชันได้อย่างเป็นระบบ และเป็นมาตรฐานเดียวกับการพัฒนาโค้ดโปรแกรมทั่วไป ช่วยแก้ปัญหาสำคัญที่พบในหลายองค์กร เช่น การแก้ไข Schema โดยไม่บันทึกประวัติ การทำงานซ้ำซ้อนระหว่างทีม หรือความผิดพลาดที่เกิดขึ้นเพราะไม่มีข้อมูลย้อนหลังให้ตรวจสอบ
ส่วนเสริม SSMS จัดการฐานข้อมูลภายใต้ระบบควบคุมเวอร์ชัน Devart dbForge Source Control for SQL Server Standard จะทำให้ทีมพัฒนาและ DBA สามารถติดตาม ตรวจสอบ และควบคุมการเปลี่ยนแปลงของฐานข้อมูลได้ตั้งแต่ระดับ Schema ไปจนถึงข้อมูลแบบคงที่ พร้อมระบบเปรียบเทียบและตรวจจับความแตกต่างระหว่างฐานข้อมูลกับ Repository แบบอัตโนมัติ ทำให้ทุกการเปลี่ยนแปลงถูกบันทึกไว้ในรูปแบบของเวอร์ชันอย่างเป็นขั้นตอน
ด้วยการเชื่อมต่อกับระบบ Version Control ชั้นนำ เช่น Git, SVN, TFVC หรือ Mercurial ทำให้ทีมงานสามารถใช้ Workflow ที่คุ้นเคยอยู่แล้วในการจัดการฐานข้อมูลได้ทันที ทั้งการ Commit การดึงอัปเดตล่าสุด การย้อนคืนค่าจากเวอร์ชันก่อนหน้า ไปจนถึงการตรวจสอบว่าใครเป็นผู้แก้ไข Schema ชิ้นใดในช่วงเวลาใด ช่วยให้กระบวนการพัฒนาและดูแลฐานข้อมูลโปร่งใสและตรวจสอบได้ง่ายยิ่งขึ้น
สำหรับองค์กรธุรกิจที่ต้องการให้ความเปลี่ยนแปลงในฐานข้อมูลอยู่ใน Version Control เหมือนกับการพัฒนนาโปรแกรม ก็สามารถหาซื้อลิขสิทธิ์แท้ของ ส่วนเสริม SSMS จัดการฐานข้อมูลภายใต้ระบบควบคุมเวอร์ชัน Devart dbForge Source Control for SQL Server Standard ลิขสิทธิ์แท้ ได้ที่ ร้านขาย ซอฟต์แวร์ลิขสิทธิ์ (Licensed Software) ไทยแวร์ช้อป (Thaiware Shop) แล้ววันนี้
ส่วนเสริม SSMS จัดการฐานข้อมูลภายใต้ระบบควบคุมเวอร์ชัน Devart dbForge Source Control for SQL Server Standard มาพร้อมฟีเจอร์ที่ออกแบบมาเพื่อให้การควบคุมเวอร์ชันของฐานข้อมูลเป็นเรื่องง่ายและเป็นระบบมากที่สุด รองรับการเชื่อมต่อเข้ากับระบบ Version Control ชั้นนำเกือบทุกประเภท ไม่ว่าจะเป็น Git, Subversion, TFVC, Mercurial หรือ Perforce ทำให้ผู้ใช้งานสามารถนำฐานข้อมูลไปจัดการร่วมกับเครื่องมือควบคุมเวอร์ชันที่คุ้นเคยอยู่แล้วได้โดยไม่ต้องปรับ Workflow ใช่วยให้การทำงานร่วมกันระหว่างนักพัฒนาและ DBA ดำเนินไปอย่างราบรื่น
ส่วนเสริม SSMS จัดการฐานข้อมูลภายใต้ระบบควบคุมเวอร์ชัน Devart dbForge Source Control for SQL Server Standard มาพร้อมกับฟีเจอร์สำคัญคือการสนับสนุนรูปแบบการทำงานทั้งแบบ Dedicated และแบบ Shared โดยที่โมเดลแบบ Dedicated เหมาะกับทีมที่ต้องการความยืดหยุ่นสูง และต้องการให้ผู้พัฒนาทุกคนทำงานบนสำเนาฐานข้อมูลของตนเอง ทำให้สามารถทดลอง แก้ไข หรือทดสอบได้อย่างอิสระโดยไม่กระทบผู้อื่น ส่วนโมเดลแบบ Shared เหมาะกับทีมที่ต้องการความร่วมมือแบบเรียลไทม์ โดยทุกคนจะทำงานบนฐานข้อมูลเดียวกันและเชื่อมเข้ากับ Repository ชุดเดียว ลดความซ้ำซ้อนของงานลงอย่างมาก
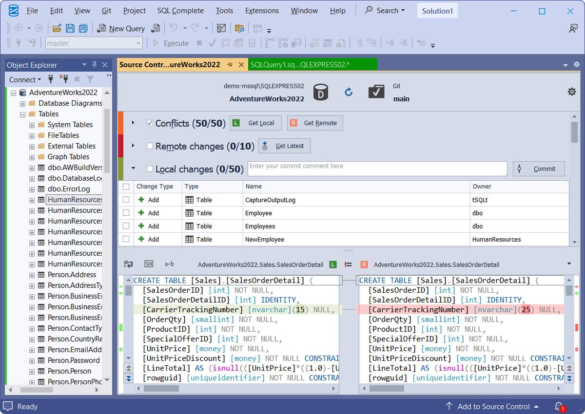
ส่วนเสริม SSMS จัดการฐานข้อมูลภายใต้ระบบควบคุมเวอร์ชัน Devart dbForge Source Control for SQL Server Standard มีฟีเจอร์ด้านการติดตามการเปลี่ยนแปลง ที่ช่วยให้ทีมงานจัดการฐานข้อมูลได้ชัดเจนยิ่งขึ้น ทุกครั้งที่มีการปรับปรุง Schema ไม่ว่าจะเป็นการแก้ไขตาราง การเพิ่ม Stored Procedure การแก้ View หรือการจัดการข้อมูลแบบคงที่ โปรแกรมจะตรวจจับความแตกต่างและแสดงรายละเอียดอย่างครบถ้วน ผู้ใช้สามารถเลือก Commit การเปลี่ยนแปลงเหล่านั้นเข้าสู่ Repository พร้อมคำอธิบายที่ชัดเจน หรือย้อนกลับไปยังเวอร์ชันก่อนหน้าได้อย่างสะดวกหากเกิดข้อผิดพลาด
การจัดการความขัดแย้งเป็นอีกหนึ่งฟีเจอร์สำคัญของ ส่วนเสริม SSMS จัดการฐานข้อมูลภายใต้ระบบควบคุมเวอร์ชัน Devart dbForge Source Control for SQL Server Standard โดยเมื่อหลายคนแก้ไขส่วนเดียวกันของฐานข้อมูล โปรแกรมจะตรวจจับ Conflict ให้โดยอัตโนมัติ และนำเสนอเครื่องมือสำหรับแก้ไขอย่างเป็นระบบ ช่วยให้ทีมสามารถรวมการแก้ไขหลายส่วนเข้าด้วยกัน โดยไม่ทำให้ข้อมูลหรือสคริปต์เสียหาย ความสามารถในการดูประวัติการเปลี่ยนแปลงอย่างละเอียด ทำให้สามารถเรียกดูได้ทันทีว่าใครเป็นผู้แก้ไขสคริปต์ใดในช่วงเวลาใด ตอบโจทย์องค์กรที่ต้องการระบบ Audit ที่เป็นระเบียบและตรวจสอบง่าย
ส่วนเสริม SSMS จัดการฐานข้อมูลภายใต้ระบบควบคุมเวอร์ชัน Devart dbForge Source Control for SQL Server Standard ยังรองรับการใช้งานร่วมกับกระบวนการ DevOps ได้อย่างลงตัว เนื่องจากข้อมูลทุกอย่างอยู่ใน Repository เดียวกันกับโค้ด การนำไปผสานเข้ากับ Pipeline เช่นการทดสอบ การ Build หรือการ Deploy ก็ทำได้อย่างราบรื่น ช่วยลดความผิดพลาดในขั้นตอนการนำขึ้น Production และเพิ่มความสามารถในการควบคุมคุณภาพอย่างเป็นระบบ
กรอกข้อมูล รับข่าวสารโปรโมชั่น