DbVisualizer Pro
(โปรแกรมจัดการฐานข้อมูล วิเคราะห์ฐานข้อมูล
สำหรับผู้ดูแลระบบ นักวิเคราะห์ข้อมูล ผู้พัฒนาระบบ)
โปรแกรม DbVisualizer Pro โปรแกรมนี้เป็น โปรแกรมสำหรับผู้พัฒนาซอฟต์แวร์ (Developer Software) ด้านการดูแลฐานข้อมูลรูปแบบต่าง ๆ ขององค์กรธุรกิจ ที่เหมาะสำหรับ นักพัฒนาโปรแกรม (Software Developer) ผู้ดูแลระบบฐานข้อมูล (DBA หรือ Database Administrator) และ นักวิเคราะห์ข้อมูล (Database Analyst) ที่รองรับการทำงานบนระบบปฏิบัติการหลากหลาย ทั้ง Windows, macOS และ Linux และรองรับการทำงานกับประเภทฐานข้อมูลที่หลากหลาย
เรียกได้ว่ามี โปรแกรมดูแลฐานข้อมูล DbVisualizer Pro ที่มีความสามารถครบถ้วนเพียงตัวเดียว ก็สามารถตอบโจทย์การดูแลระบบฐานข้อมูลขององค์กรธุรกิจได้เป็นอย่างดี ไม่ต้องมีโปรแกรมแยกแต่ละตัว สำหรับการดูแลระบบฐานข้อมูลที่หลากหลายให้ยุ่งยาก
ร้านขาย ซอฟต์แวร์ลิขสิทธิ์ (Licensed Software) Thaiware Shop ได้นำ โปรแกรมดูแลฐานข้อมูล DbVisualizer Pro ลิขสิทธิ์แท้ เข้ามาจำหน่ายในประเทศไทย เหมาะสำหรับ นักพัฒนาโปรแกรม ผู้ดูแลระบบฐานข้อมูล และนักนักวิเคราะห์ข้อมูล ที่ต้องการเครื่องมือที่ใช้งานง่าย และครอบคลุมควาามต้องการ
คุณสมบัติ และ ความสามารถ (Features)
รองรับการดูแลฐานข้อมูลหลากหลายรูปแบบในโปรแกรมเดียว
โปรแกรมดูแลฐานข้อมูล DbVisualizer Pro มีจุดเด่นตรงที่รองรับการดูแลรูปแบบฐานข้อมูลประเภทหลัก ๆ ที่นิยมใช้ในองค์กรธุรกิจอย่างครบถ้วน ตอบความต้องการของทั้ง นักพัฒนาโปรแกรม ผู้ดูแลระบบฐานข้อมูล และนักวิเคราะห์ข้อมูล ที่ต้องทำงานกับฐานข้อมูลที่มีความแตกต่างหลากหลายได้เป็นอย่างดี โดยรายชื่อของรูปแบบฐานข้อมูลที่ โปรแกรมดูแลฐานข้อมูล DbVisualizer Pro รองรับก็มี อาทิ
- Actian X (Ingres)
- Azure SQL Database
- Azure Synapse Dedicated
- Azure Synapse Serverless
- Cassandra (เวอร์ชัน 4.x+)
- ClickHouse
- CrateDB
- Databricks
- DataDirect's Autonomous REST Connector
- Db2 (เวอร์ชัน 8.2+)
- Derby (เวอร์ชัน 10.2+)
- DuckDB
- DynamoDB
- Elasticsearch (เวอร์ชัน 7.15+)
- Exasol (เวอร์ชัน 6.0+)
- Firebird
- FrontBase
- Greenplum (เวอร์ชัน 6.13.0+)
- H2 (เวอร์ชัน 1.3 - 1.4, 2.x+)
- Hive
- HPE NonStop SQL
- HSQLDB (เวอร์ชัน 1.7+)
- IBM Db2 Cloud
- IBM Db2 iSeries
- IBM Db2 z/OS
- IBM IMS
- Informix (เวอร์ชัน 9+)
- InterSystems IRIS
- Microsoft SQL Server (เวอร์ชัน 2000+)
- MariaDB (เวอร์ชัน 10.4+)
- MaxDB
- Microsoft Access
- Mimer SQL (เวอร์ชัน 9.1 - 11)
- MongoDB (เวอร์ชัน 5.0)
- MySQL (เวอร์ชัน 3.23, 4, 5, 8)
- MySQL Cloud (เวอร์ชัน 3.23, 4, 5, 8)
- Netezza (เวอร์ชัน 7.2+)
- NuoDB (เวอร์ชัน 2.0.4 - 4.3)
- Oracle (เวอร์ชัน 8i - 21c)
- Oracle Cloud (เวอร์ชัน 8i - 21c)
- PostgreSQL (เวอร์ชัน 8+)
- Progress
- Presto (เวอร์ชัน 0.270+)
- QuestDB
- Redshift (เวอร์ชัน 1.0.7804+)
- Salesforce.com
- SAP ASE (Sybase ASE) (เวอร์ชัน 12.5+)
- SAP IQ (Sybase IQ)
- SAP SQL Anywhere (Sybase SQL Anywhere) (เวอร์ชัน 11+)
- SingleStore (เวอร์ชัน 7.6+)
- Snowflake (เวอร์ชัน 3.56+)
- Solr
- SQLite (เวอร์ชัน 3.6+)
- Teradata
- Trino
- Vertica (เวอร์ชัน 6.1.3+)
- Yellowbrick (เวอร์ชัน 4.1+)
* โปรแกรมดูแลฐานข้อมูล DbVisualizer Pro มีความสามารถในการ ดูแล/จัดการ ฐานข้อมูลแต่ละรูปแบบในระดับที่แตกต่างกัน
ฐานข้อมูลรูปแบบอื่น ๆ ที่สามารถเข้าถึงได้ผ่านทางไดร์เวอร์ JDBC
โปรแกรมดูแลฐานข้อมูล DbVisualizer Pro สามารถเข้าถึงฐานข้อมูลบางรูปแบบได้โดยผ่านทาง ไดร์เวอร์ JDBC โดยที่ระบบฐานข้อมูลดังต่อไปนี้ จะได้รับการจัดการในรูปแบบ Generic Databases โดยมีรายชื่อระบบฐานข้อมูลดังนี้
- Actian X (Ingres)
- Amazon DynamoDB
- Amazon RDS / Aurora
- Apache Derby
- Apache Drill
- Apache Hive
- Apache Impala
- Azure SQL Database / Azure Synapse
- Cassandra
- CData Software JDBC Drivers
- ClickHouse
- CrateDB
- CockroachDB
- DataDirect’s Autonomous REST Connector
- Derby
- DuckDB
- Elasticsearch
- Exasol
- Firebird
- IBM Db2
- IBM Db2 iSeries
- IBM Db2 z/OS
- IBM Db2 on Cloud
- Elasticsearch
- Firebird
- FrontBase
- Google BigQuery
- Google Cloud SQL / Cloud Spanner
- Greenplum
- H2
- Hive
- HPE NonStop SQL
- HSQLDB
- IBM IMS
- Informix
- InterSystems IRIS
- JDBC Drivers for CSV, XML, dBase, MS Access
- MaxDB
- Microsoft Azure SQL database
- Microsoft SQL Server
- MongoDB
- MySQL / MariaDB
- Neo4j
- ODBC access
- Oracle Database
- Pervasive
- PostgreSQL
- Presto
- Progress
- Redshift (Amazon)
- Salesforce.com
- Solr
- SAP HANA
- SAP IQ (Sybase IQ)
- SAP SQL Anywhere (Sybase SQL Anywhere)
- SingleStore
- Snowflake
- SQLite
- Sybase ASE / SQL Anywhere
- Teradata
- Trino / Presto
- Vertica
- Yellowbrick
* โปรแกรมดูแลฐานข้อมูล DbVisualizer Pro มีความสามารถในการ ดูแล/จัดการ ฐานข้อมูลแต่ละรูปแบบในระดับที่แตกต่างกัน
ส่งออกฐานข้อมูล (Export Database) ได้หลากหลายฟอร์แมต

โปรแกรมดูแลฐานข้อมูล DbVisualizer Pro รองรับการส่งออกฐานข้อมูล (Export Database) ได้ในหลากหลายฟอร์แมตไฟล์ อาทิ
- CSV (รองรับการ Export ตารางข้อมูล)
- HTML (รองรับการ Export ตารางข้อมูล)
- XML (รองรับการ Export ทั้งตารางข้อมูล และ DDL)
- Excel (รองรับการ Export ตารางข้อมูล)
- JSON (รองรับการ Export ตารางข้อมูล)
- SQL (รองรับการ Export ทั้งตารางข้อมูล และ DDL)
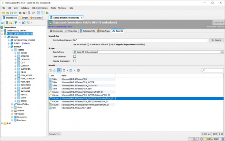
ค้นหา และเข้าถึงวัตถุ (Object) ต่าง ๆ ในระบบฐานข้อมูลได้อย่างง่ายดาย

ใน โปรแกรมดูแลฐานข้อมูล DbVisualizer Pro มีแถบเบราว์เซอร์ที่เพื่อการไล่ดูรายละเอียดโครงสร้างของวัตถุ (Object) ต่าง ๆ ในระบบฐานข้อมูล โดยการแสดงลำดับชั้นของโครงสร้างในรูปแบบ Tree ที่แสดงให้เห็นลำดับชั้นของ Object ที่เรากำลังเข้าถึง และสามารถทำการค้นหา Object ต่าง ๆ ในระบบฐานข้อมูลได้อย่างง่ายดาย
แสดงแนวโน้มข้อมูลผ่านกราฟ และแผนภูมิหลายรูปแบบ
ใน โปรแกรมดูแลฐานข้อมูล DbVisualizer Pro มีเครื่องมือในการตรวจสอบ สอดส่อง หรือมอนิเตอร์ (Monitor) สำหรับนักวิเคราะห์ข้อมูล ที่สามารเรียกดูแนวโน้มความเปลี่ยนแปลงของข้อมูลในแต่ละช่วงเวลา และสามารถนำเสนอข้อมูลผ่านกราฟและแผนภูมิหลายรูปแบบ รวมถึงสามารถสามารถแสดงให้เห็นถึงความเปลี่ยนแปลงของข้อมูลที่มีการอัปเดตแบบสดๆ (Real-time) ได้อีกด้วยเช่นกัน ถือว่าเป็นเครื่องมือช่วยประกอบการตัดสินใจทางธุรกิจได้เป็นอย่างดี
รองรับดาต้าเบสโปรไฟล์และเปิดดูเอกสาร BSON ของ MongoDB
โปรแกรมดูแลฐานข้อมูล DbVisualizer Pro มาพร้อมความสามารถในการเปิดดูเอกสาร BSON ของฐานข้อมูล MongoDB ไล่หาข้อมูลที่ต้องการในมุมมองแบบ Nested Tree-table ช่วยให้การจัดการฐานข้อมูลเป็นเรื่องง่าย และสะดวกรวดเร็วกว่าที่เคย
ทำการค้นหาในแท็บ SQL Commander ทั้งหมดที่เปิดอยู่
ช่วยให้การทำงานของผู้ดูแลระบบฐานข้อมูลง่ายขึ้นอีกด้วย โปรแกรมดูแลฐานข้อมูล DbVisualizer Pro ที่สามารถทำการค้นหาสิ่งที่ต้องการได้จากแท็บ SQL Commander ทั้งหมดที่เปิดอยู่ได้ และสามารถไล่หาดูสิ่งที่ต้องการในผลการค้นหาได้อย่างง่ายดาย
รองรับ Amazon DynamoDB
โปรแกรมดูแลฐานข้อมูล DbVisualizer Pro รองรับการทำงานกับฐานข้อมูล Amazon DynamoDB มาพร้อมกับฟังก์ชันที่ดี อาทิ การตรวจสอบโครงสร้างตาราง เช่น Keys, Indexes และ Attributes สามารถแก้ไขข้อมูลในตารางได้โดยตรง รวมถึงข้อมูลประเภท Complex เช่น Map และ Set และยังสามารถรันคำสั่ง PartiQL ผ่าน SQL Commander ได้ทันที
ฟีเจอร์ใหม่ใน โปรแกรม DbVisualizer Pro รุ่นล่าสุด
- เพิ่มแท็บ Files ช่วยให้ติดตั้งโฟลเดอร์ภายนอกเข้าสู่ระบบเป็น Script Roots เพื่อจัดการสคริปต์ SQL ได้สะดวกกว่าเดิม
- รองรับการลากและวางโฟลเดอร์เข้ามาในแท็บ Files อย่างง่าย และจดจำการเชื่อมต่อล่าสุดของแต่ละไฟล์
- แสดง Reference Graphs ได้เร็วขึ้นกว่าเดิมถึง 10 เท่า
- เพิ่มไดร์เวอร์และการตั้งค่าเบื้องต้นสำหรับ DuckDB และ QuestDB
- แสดง Object ชนิดใหม่ใน Snowflake เช่น Streams, Tasks และ Alerts ใน Tree View
- ปรับปรุงวิธีการจัดเก็บข้อมูลสำคัญ เช่น รหัสผ่าน และการตั้งค่าทั้งในเครื่องและไฟล์ที่ Export ไว้
- พัฒนา Encryption ชั้นข้อมูลเพื่อเสริมความปลอดภัย แม้อยู่ในระดับพื้นฐานของระบบ
ความต้องการของระบบ (System requirements)
- OS :
- Microsoft Windows 11 (64 Bits)
- Microsoft Windows 10 (64 Bits)
- Microsoft Windows 8 (64 Bits)
- Microsoft Windows 7 (64 Bits)
- Linux (64 Bits)
- macOS 10.11 or Better
- CPU : Intel/AMD 64 Bit or equivalent
- RAM : 2 GB. (4 GB. or Better)
- Harddisk : 200 MB. oor Better
- Java Runtime Environment : Java 21