VAT
ตามอัตราแลกเปลี่ยนเงิน


โปรแกรม Beyond Compare เป็นโปรแกรมที่ใช้ในการเปรียบเทียบความแตกต่างระหว่าง 2 สิ่ง ซึ่งมีความสามารถที่หลากหลาย ไม่ว่าจะเป็น การเปรียบเทียบไฟล์ระหว่างสองไฟล์ เปรียบเทียบโฟลเดอร์ระหว่างสองโฟลเดอร์ หรือจะทั้งไดรฟ์เลยก็สามารถทำได้เช่นกัน ใช้ดูแลระบบการจัดเก็บไฟล์ ทั้งในเครื่องเดสก์ทอป เซิร์ฟเวอร์ ตรวจสอบได้ง่ายๆ ว่ามีความเปลี่ยนแปลงอะไรเกิดขึ้นกับไฟล์ หรือโฟลเดอรสำคัญๆ บ้าง เป็นโปรแกรมระดับคุณภาพ ที่ถูกพัฒนาขึ้นมาโดยบริษัทผู้พัฒนาโปรแกรมที่มีชื่อว่า Scooter Software จากประเทศสหรัฐอเมริกา (USA) และรองรับการติดตั้งใช้งานทั้งบนระบบ Windows, Linux และ macOS
สำหรับผู้ใช้งานคอมพิวเตอร์ทั่วไป ที่ต้องการเปรียบเทียบ เพื่อตรวจสอบความเปลี่ยนแปลงที่เกิดขึ้นในไฟล์ โฟลเดอร์ หรือในไดรฟ์ใดๆ ได้อย่างสะดวก รวดเร็วขึ้น ก็สามารถหาซื้อลิขสิทธิ์แท้ของ โปรแกรมเปรียบเทียบไฟล์ โฟลเดอร์ รุ่นบุคคลทั่วไป Beyond Compare Standard Edition ได้จาก Thaiware Shop ร้านขาย สินค้าไอที ออนไลน์แล้ววันนี้
สำหรับ โปรแกรมเปรียบเทียบไฟล์ โฟลเดอร์ Beyond Compare นั้นมีวางจำหน่ายในท้องตลาดอยู่ทั้งหมด 2 เวอร์ชันหลักๆ ด้วยกันคือ
โปรแกรมเปรียบเทียบไฟล์ โฟลเดอร์ และ Source Code รุ่นบุคคลทั่วไป สามารถเปรียบเทียบ ความแตกต่างระหว่าง 2 สิ่ง ไม่ว่าจะเป็นไฟล์ โฟลเดอร์ ไฟล์บีบอัด (Zip) หรือจะเปรียบเทียบทั้งไดรฟ์ก็สามารถทำได้ (ดูรายละเอียด : โปรแกรม Beyond Compare Standard Edition)
โปรแกรมเปรียบเทียบไฟล์ โฟลเดอร์ และ Source Code รุ่นรุ่นมืออาชีพ มีความสามารถเทียบเท่าโปรแกรมรุ่น Standard Edition ทุกประการ แต่ความแตกต่างคือ โปรแกรมในรุ่น Pro Edition มีความสามารถในการรวมความแตกต่างใน 2 ไฟล์/โฟลเดอร์ ให้รวมเป็น ไฟล์/โฟลเดอร์เดียว ที่รวบรวมข้อมูลที่มีการอัปเดตใหม่เอาไว้ครบถ้วน
รวมถึงมีความสามารถในการเชื่อมต่อแบบ SFTP และ FTPS ในตัว ทำให้สามารถทำงานกับไฟล์บนเครื่องเซิร์ฟเวอร์ได้โดยตรง แบบไม่ต้องผ่านโปรแกรมเสริม และยังสามารถจัดการไฟล์บนระบบคลาวด์อย่าง WebDAV, Amazon S3, Subversion, Dropbox และ OneDrive ได้ในโปรแกรมเดียว (ดูรายละเอียด : โปรแกรม Beyond Compare Pro Edition)
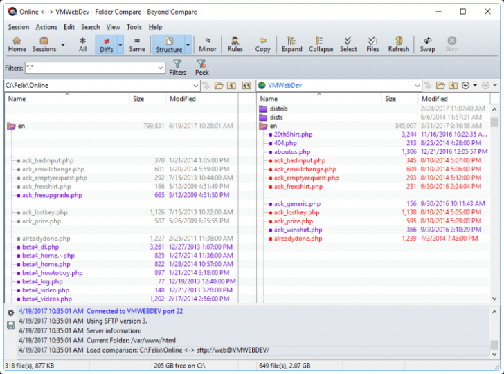
โปรแกรมเปรียบเทียบไฟล์ โฟลเดอร์ Beyond Compare สามารถเปรียบเทียบว่า ไฟล์/โฟลเดอร์ ในขณะที่ถูกจัดเก็บในคนละแห่ง คนละไดรฟ์ หรือ คนละเครื่องกันนั้น เมื่อเวลาผ่านไป ได้มีการอัปเดตรายละเอียดใน ไฟล์/โฟลเดอร์ ให้แตกต่างกันออกไปหรือไม่ หรือเปรียบเทียบได้อีกว่ามีขนาดแตกต่างกันเท่าไหร่อย่างไร โดยส่วนที่แตกต่าง จะมีการแสดงสีไฮไลท์ชัดเจน ซึ่งมีประโยชน์มากๆ สำหรับผู้ที่ต้องการจะเปรียบเทียบว่า 2 สิ่งนี้เหมือนกัน หรือแตกต่างกัน และทำให้งานของผู้ดูแลระบบ ที่ต้องดูแลเรื่องการจัดเก็บไฟล์ต่างๆ นั้นง่ายขึ้นมากๆ

เมื่อค้นเจอไฟล์ที่เกิดความเปลี่ยนแปลงแล้ว โปรแกรมเปรียบเทียบไฟล์ โฟลเดอร์ Beyond Compare สามารถตรวจสอบความเปลี่ยนแปลงที่เกิดขึ้นได้แบบลงลึกในรายละเอียด โดยในกรณีของไฟล์เอกสาร หรือไฟล์ข้อความ โปรแกรมตัวนี้สามารถเปิดรหัสต้นฉบับ (Source Code) เพื่อดูรายละเอียดข้อความในไฟล์ และทำการแก้ไข ไฟล์เอกสาร, ไฟล์ Source Code, ไฟล์ HTML โดยมีการไฮไลท์ Syntax ต่างๆ ที่เหมาะสำหรับการแก้ไขไฟล์แต่ละรูปแบบ
โดยในส่วนไฟล์เอกสารของ โปรแกรม Microsoft Word และไฟล์เอกสารของ โปรแกรม PDF นั้น โปรแกรมตัวนี้สามารถเปรียบเทียบหาจุดแตกต่างในเนื้อหา แต่ไม่สามารถแก้ไขได้ และในส่วนของไฟล์โปรแกรมที่สั่งรันได้ (Executables Files) โปรแกรมตัวนี้ก็มีหน้าต่างสำหรับการเปิดดูข้อมูลในรูปแบบเฉพาะ และถ้าเป็นไฟล์ภาพ โปรแกรมตัวนี้ก็มีหน้าต่างสำหรับการเปรียบเทียบให้เห็นความแตกต่างที่เกิดขึ้นระหว่าง 2 ไฟล์

โปรแกรมเปรียบเทียบไฟล์ โฟลเดอร์ Beyond Compare ยังสามารถที่จะเปรียบเทียบหาความเปลี่ยนแปลงที่เกิดขึ้นในไฟล์ Source Code สำหรับนักพัฒนาโปรแกรม ซึ่งถือเป็นคุณสมบัติ หรือความสามารถที่จำเป็นมากๆ สำหรับนักพัฒนาโปรแกรม ซึ่งการเขียนโค้ดต่างๆ บางครั้งอาจจะมีการอัปเดตเวอร์ชันของโค้ดทับกันไปทับกันมา ทำให้ต้องเสียเวลา มานั่งไล่หาจุดใน Source Code ที่ทำการเปลี่ยนแปลง แน่นอนว่าโปรแกรมนี้จะช่วยให้งานของนักพัฒนาโปรแกรมง่ายขึ้น

โปรแกรมเปรียบเทียบไฟล์ โฟลเดอร์ Beyond Compare มีความสามารถในการซิงค์ไฟล์จากโฟลเดอร์ต้นทางไปยังโฟลเดอร์ปลายทาง เพื่อการเก็บสำรองข้อมูล (Backup) หรือการจัดการไฟล์บนเว็บเซิร์ฟเวอร์โดยอัตโนมัติ โปรแกรมนี้สามารถทำการซิงค์ไฟล์ระหว่างโฟลเดอร์ต้นทาง และโฟลเดอร์ปลายทาง บนสื่อเก็บข้อมูลหลายรูปแบบ ไม่ว่าจะเป็น ไดรฟ์, เซิร์ฟเวอร์รับส่งข้อมูล (FTP Server)
โดยเราสามารถกำหนดเงื่อนไข หรือรูปแบบการซิงค์ไฟล์ได้ตามต้องการ โดยสามารถเขียนภาษาสคริปต์เพื่อสั่งงานการซิงค์ไฟล์ตามเวลาที่กำหนดไว้โดยอัตโนมัติ

โปรแกรมเปรียบเทียบไฟล์ โฟลเดอร์ Beyond Compare มีความสามารถในการรวมความแตกต่างใน 2 ไฟล์/โฟลเดอร์ ให้รวมเป็น ไฟล์/โฟลเดอร์ อันใหม่ขึ้นมา ที่รวบรวมข้อมูลที่มีการอัปเดตใหม่เอาไว้ครบถ้วน (3-way Merge) โดยมีตัวเลือกในนการจัดการกับข้อขัดแย้ง หรือจุดที่มีความแตกต่างกัน (Conflicts) เพื่อการสร้าง ไฟล์/โฟลเดอร์ใหม่ ที่มีเฉพาะข้อมูลที่เราต้องการ และยังรองรับการใช้งานกับระบบ Version Control สำหรับงานของนักพัฒนาโปรแกรมด้วย

โปรแกรมเปรียบเทียบไฟล์ โฟลเดอร์ Beyond Compare รองรับการใช้งานในลักษณะของการอัปเดตข้อมูลบนเว็บไซต์ หรือการเก็บสำรองข้อมูลต่างๆ ของเว็บไซต์ โดยที่ไม่ต้องติดตั้งโปรแกรมด้านงาน FTP แยกต่างหาก โดยที่โปรแกรมตัวนี้ สามารถเชื่อมต่อเพื่อกับเซิร์ฟเวอร์ได้ผ่านทั้งการเชื่อมต่อแบบ FTP, SFTP และ FTPS เพื่อทำการ เปรียบเทียบ, ผสานรวม หรือซิงค์ความเลี่ยนแปลงที่เกิดขึ้น

โปรแกรมเปรียบเทียบไฟล์ โฟลเดอร์ Beyond Compare ตอบความต้องการของนักพัฒนาโปรแกรม นักพัฒนาเว็บไซต์ ด้วยความสามารถในการจัดการข้อมูลบนเซิร์ฟเวอร์ WebDAV, Subversion รวมถึงระบบจัดเก็บข้อมูลบนคลาวด์ได้หลายรูปแบบ อาทิ Amazon S3, Dropbox, OneDrive และอื่นๆ
กรอกข้อมูล รับข่าวสารโปรโมชั่น